想把你的 YouTube 直播弹幕从默认样式变成这样吗?
截图来自 twitch.tv/toma - 一个很棒的自定义弹幕样式示例
只需几行 CSS 代码,你就可以完全自定义直播弹幕的外观。本教程将教你如何开始。
这是我们其中一个主题的实时预览:
为什么要自定义直播弹幕?
自定义直播弹幕可以:
- 提升观众体验 - 让你的直播看起来更专业
- 匹配品牌风格 - 让弹幕与频道主题保持一致
- 提高可读性 - 更好的对比度和字号,阅读更轻松
- 脱颖而出 - 让你的直播与众不同
准备工作
开始之前,请确保你有:
- OBS Studio(或 Streamlabs OBS)
- 已开通直播功能的 YouTube 频道
- 了解如何添加浏览器源
第一步:获取 YouTube 直播弹幕 URL
首先,你需要获取 YouTube 直播弹幕的弹出窗口 URL:
- 开始 YouTube 直播或打开直播控制台
- 点击弹出聊天室按钮(或右键点击聊天区域选择”弹出聊天室”)
- 复制弹出窗口的 URL

URL 看起来像这样:
https://www.youtube.com/live_chat?is_popout=1&v=8Xli4rP_Rnw
第二步:在 OBS 中添加浏览器源
- 在 OBS 中,点击来源面板的 + 按钮
- 选择浏览器
- 命名为 “YouTube Chat” 并点击确定
- 在 URL 字段粘贴你的直播弹幕 URL
- 设置宽度和高度(推荐:450x800,或根据你的布局调整)
此时,你会看到默认的 YouTube 弹幕样式——虽然能用,但不够美观。
第三步:应用自定义 CSS
这是最关键的一步!在 OBS 浏览器源设置中,你会看到一个自定义 CSS 字段。在这里粘贴你的样式代码。
方案 A:使用在线 CSS 生成器
有一些在线工具可以让你可视化地自定义弹幕样式,无需编写代码:
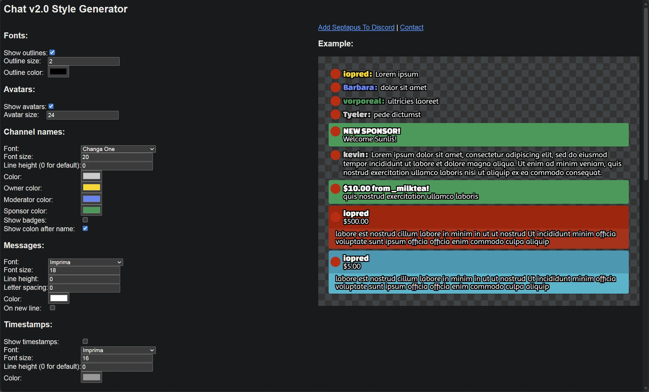
Chat Style Generator v2 - chatv2.septapus.com

一个经典工具,可以自定义颜色、字体和字号,并实时预览。支持 YouTube、Twitch 等平台。
Doodlekuma 直播弹幕 CSS - doodlekuma.com/zh/live-chat
我们的样式库提供开箱即用的样式,支持实时预览和自定义选项。部分主题包含颜色选择器和动画设置。
付费样式
如果你想要独特的专业设计样式,一些创作者提供付费 CSS 主题:
Chroneco - ko-fi.com/chroneco/shop
一位知名创作者,提供高质量的可爱风和专业风弹幕样式。非常适合想要独特风格的 VTuber 和主播。
BOOTH 平台 - 日本流行的 VTuber 素材平台:
- 赤染 アリス 的弹幕样式 - 可爱多彩的设计
- tsukodome 的弹幕叠加层 - 简洁现代的风格
使用任何生成器的 CSS,只需复制代码并粘贴到 OBS:
@import url("你的CSS链接");
或者将完整的 CSS 代码直接粘贴到自定义 CSS 字段。
方案 B:自己编写 CSS
如果你熟悉 CSS,可以自己编写样式。以下是一个基础示例,展示了 YouTube 直播弹幕的一些关键选择器:
/* 隐藏背景 */
body {
background: transparent !important;
}
/* 消息容器样式 */
yt-live-chat-text-message-renderer {
background: rgba(0, 0, 0, 0.7) !important;
border-radius: 8px;
margin: 4px 0;
padding: 8px 12px;
}
/* 用户名样式 */
#author-name {
color: #00ff00 !important;
font-weight: bold;
}
/* 消息文字样式 */
#message {
color: #ffffff !important;
}
这只是一个起点——YouTube 直播弹幕还有很多元素可以自定义,包括 Super Chat、会员徽章、表情等。使用浏览器开发者工具(F12)检查弹幕元素,发现更多可用的选择器。
如何选择合适的样式
有这么多选择,如何挑选适合自己的样式?考虑以下因素:
你的优先级是什么?
观众互动 - 如果你希望弹幕成为直播的重要组成部分,选择文字较大、气泡多彩、动画吸睛的样式。这类样式非常适合以互动为主的直播。
场景融合 - 如果你优先考虑视觉统一性,选择与叠加层主题匹配的样式。简约风格配合透明背景,可以无缝融入复杂场景而不会分散注意力。
内容存档 - 很多主播显示弹幕是为了让录播包含观众反应。对于存档来说,可读性最重要——注重清晰的文字和良好的对比度。用户名可能不如消息内容本身重要。
考虑你的观众
- 会员和常客:一些样式会用特殊徽章或颜色突出频道会员。如果你重视社区认同感,选择能展示会员徽章的样式。
- 弹幕较快:对于高活跃度的直播,简洁的小尺寸样式可以防止弹幕占满屏幕。
- 国际观众:如果你的观众经常使用不同语言或表情,测试样式对各种字符集的支持。
从简单开始
如果不确定,从简洁、简约的样式开始。等你了解了什么适合你的直播后,随时可以换成更复杂的样式。最好的样式是能增强内容而不会喧宾夺主的样式。
快速提示
- 开播前测试 - 发送测试消息,检查 Super Chat 和会员显示效果
- 注重可读性 - 良好的对比度、合适的字号、足够的间距
- 样式不生效时刷新 - 右键点击浏览器源 → 刷新
下一步
现在你已经掌握了基础知识,去我们的完整样式库探索适合你直播的样式吧。很多样式还支持自定义,可以调整颜色、尺寸等!
祝直播愉快!